継続更新

MAS-ProVe:マルチエージェントシステムのプロセス検証の理解

マルチエージェントシステム(MAS)における中間推論ステップの自動評価(プロセス検証)の有効性を解明するため、3つの検証パラダイム、2つの検証粒度、4つの文脈管理戦略を網羅した実験フレームワーク「MAS-ProVe」を提案し、6つの主要なMAS手法を用いて体系的な評価を行いました。

MAS-ProVe:マルチエージェントシステムのプロセス検証の理解 の図解
論文図解

TL;DR(結論)

マルチエージェントシステム(MAS)における中間推論ステップの自動評価(プロセス検証)の有効性を解明するため、3つの検証パラダイム、2つの検証粒度、4つの文脈管理戦略を網羅した実験フレームワーク「MAS-ProVe」を提案し、6つの主要なMAS手法を用いて体系的な評価を行いました。 実験の結果、プロセスレベルの検証は必ずしも一貫した性能向上をもたらすわけではなく、依然として高い分散が見られることが判明し、特に報酬モデルよりもLLMを判定者として用いる手法が優位性を示す一方で、根本的に解決不可能な問題を解決する能力には限界があることが浮き彫りになりました。 本研究は、既存のMASに最小限の変更で導入可能なプラグアンドプレイ形式の基盤を提供し、検証に使用する文脈の長さと性能のトレードオフや、エージェントレベルとイテレーションレベルでの検証の向き不向きを明らかにするなど、堅牢なMAS構築に向けた重要な指針を提示しています。

なぜこの問題か

大規模言語モデル(LLM)の急速な進歩により、複雑な計画立案や論理的推論、自己反省を伴うタスクの解決が可能になりましたが、単一モデルの性能向上が飽和しつつある中で、複数のエージェントを協調させるマルチエージェントシステム(MAS)への関心が高まっています。MASは、タスクを分解して並列に実行することで文脈の干渉を減らし、専門化されたエージェント同士の相互作用を通じて複雑な課題を解決できるという利点がありますが、システムが複雑化するにつれて、中間ステップでの小さな誤りが最終的な結果の正誤に致命的な影響を与えるという脆弱性も抱えています。特に、LLMを基盤としたMASは推論の軌跡において高い分散を示すことが多く、どのエージェントがどの段階で誤った判断を下したのかを特定し、修正することは容易ではありません。 これまで、一般的な推論設定において中間ステップを評価するプロセス検証は有望な手法として提案されており、MASの調整を導くためのツールとしても期待されてきましたが、その実際の有効性や最適な適用方法については、これまで体系的な調査が行われてきませんでした。…

核心:何を提案したのか

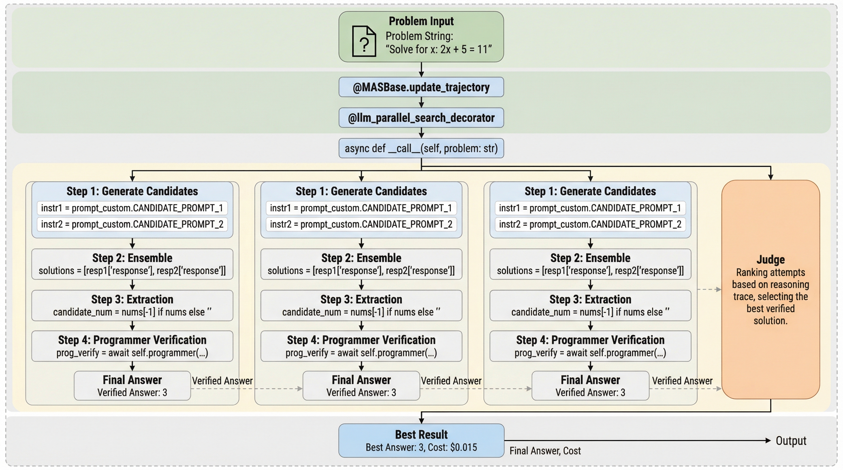
本研究では、マルチエージェントシステムにおけるプロセス検証の有効性を体系的に解明するための実験フレームワーク「MAS-ProVe」を提案しました。このフレームワークは、特定のモデルやデータセットに依存せず、既存のあらゆるMASフレームワークや検証手法に対して最小限のコード修正で統合できる、モジュール化されたプラグアンドプレイのラッパーとして設計されています。MAS-ProVeの最大の特徴は、MASの実行プロセスを抽象化し、検証の介入を標準化されたインターフェースを通じて行えるようにした点にあります。…

続きはログイン/プランで閲覧できます。

続きを読む

ログインで全文を月 2 本まで無料で読めます

ログインして続きを読む

無料プランで全文は月 2 本まで読めます。

Related

次に読む